1-小红书图引擎设计
关系图谱关注的业务问题
以小红书为例子.下图来自小红书

- 用户和笔记之间的关系有: 发布-
publish, 点赞-like, 收藏-fav和对应的反向关系, 被点赞,被收藏;
- 这个业务的主要压力来自读, 之前小红书存储在
Mysql中, 百万的qps下cpu会达到55%;
Mysql 的成本太高, 而开源界也没有太成熟的方案. 目前主流公司的技术选择如下:
Facebook:Tao, 其本质是一个 图缓存 +MysqlPinterest:Zen, 其本质是一个 图缓存 +HBase- 字节跳动:
ByteGraph, 其本质是 一个图缓存 +KV(ABase 或者 ByteKV) LinkedIn:Voldemort, 其本质是一个KV
图缓存 构建,其本质 是
Edge和Point
把关系抽为一个 KV, Key 是 (FromId, AssocType, ToId) 的三元组, value 是一个属性的 JSON, 比如说 用户A 关注用户B.
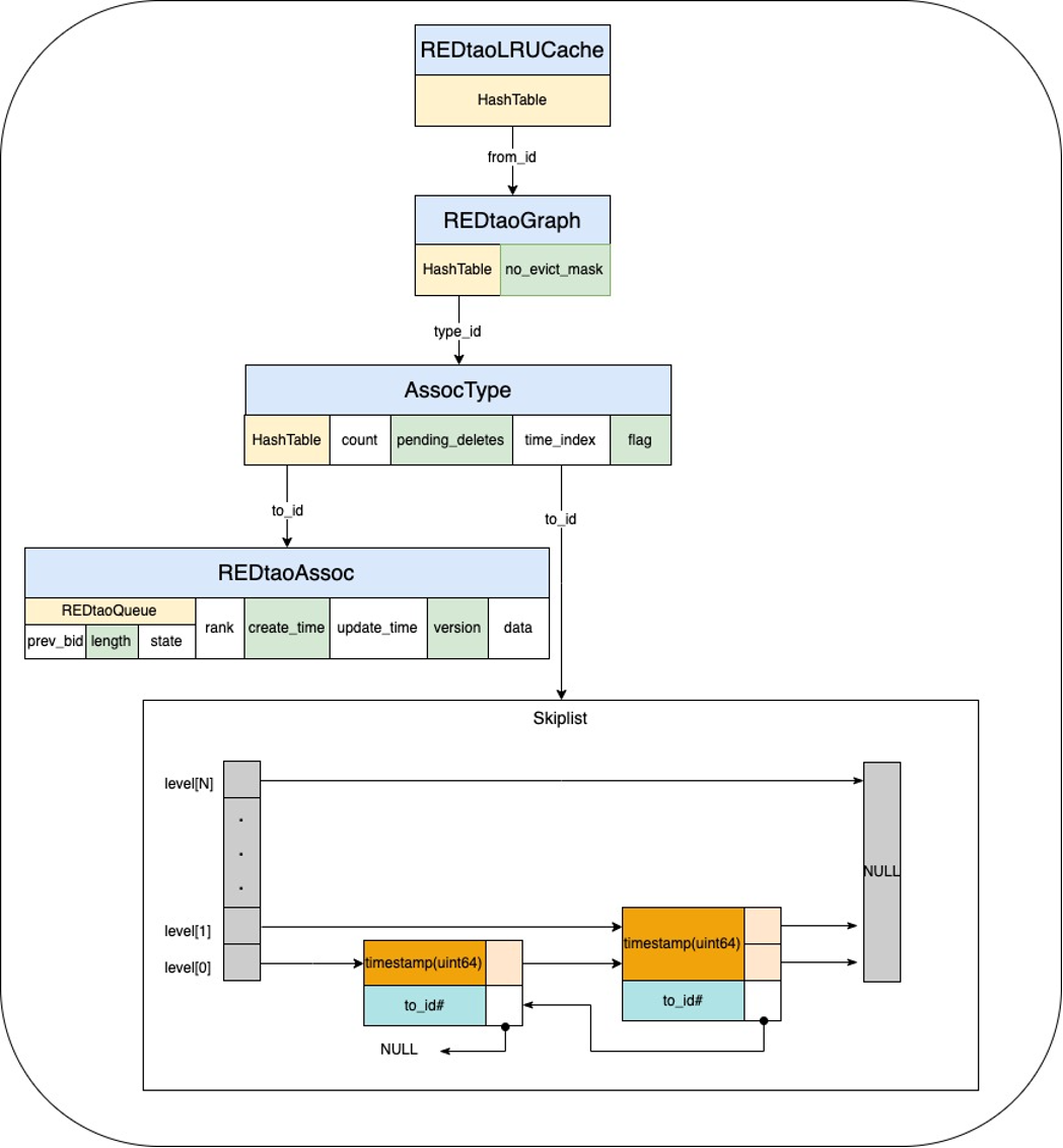
小红书使用 构建的图缓存. 下图来自小红书博客

- 首先看三级的嵌套
HashTable:- 第一层的
key是from_id对应的是一个REDtaoGraph对象, 这个对象中记录了所有的type也就是关系的出边信息 - 第二层的
key是type_id, 这里的某个特定type下的信息,包括这个 行为下所有出边的计数,索引和元数据,time_index是其中所有to_id的 跳表索引, 方便用创建时间查找. - 第三层的
key是to_id, 就包含了最终的信息,其中记录的信息包括: 创建时间,更新时间,版本,json数据, 还有一个time_idex, 这一层同时控制 缓存的容量,防止OOM, 限制1000个边信息.
- 第一层的
一个简单的伪代码表达如下:
class ToIdInfo {
long createTime;
long updateTime;
int version;
String jsonData;
}
class REDtaoQueue {
// REDtaoQueue类的定义:每个队列应该至少有一个元数据请求
// 具体内容根据业务实际需求添加
}
class AssocType {
// 容量受限的跳表和哈希Map
LimitedSizeSkipListMap<Long, ToIdInfo> timeIndex; // 存储最新的1000个边信息
HashMap<String, ToIdInfo> toIdInfoMap; // 嵌套的第三层HashMap
REDtaoQueue queue; // 每个AssocType包含一个队列实例,用于读写请求
}
class REDtaoGraph {
HashMap<String, AssocType> type;
}
public class Main {
HashMap<String, REDtaoGraph> fromIdMap = new HashMap<>();
void processRequest(REDtaoQueue request) {
String fromId = request.getFromId();
String typeId = request.getTypeId();
// 从第一级HashMap中获取REDtaoGraph
REDtaoGraph graph = fromIdMap.get(fromId);
if (graph == null) {
graph = new REDtaoGraph();
fromIdMap.put(fromId, graph);
}
AssocType assocType = graph.type.get(typeId);
if (assocType == null) {
// 缓存不存在,则创建只包含一个REDtaoQueue的对象
assocType = new AssocType();
assocType.queue = request;
graph.type.put(typeId, assocType);
}
else {
// 缓存存在,插入新请求到队列 and 更新队列元数据
assocType.queue = request;
}
// 异步执行队列中的请求
// handleRequests(assocType.queue);
}
}
简单理解
- 可能使用
JVM堆的缓存 - 主要是考虑到 性能的成果
2-Open Source Solution
开源的各种解决方案
我们基本可以理解 其他的系统也是类似的思路.
把 Mysql 或者 HBase 系统作为底层的存储引擎,然后上层部署一个 图缓存的思路.
我们这里是实现打算使用 janusgraph 来做, 他是一个专业的, 开源的 图引擎数据库. 这个选择有趣的点在于:
- 他支持
ACID事务 和 最终一致性 - 支持水平扩展
- 他的存储引擎是可插拔的, 目前官方支持了如下几种
CassandraHBaseGoogle Cloud的BigTableOracle的berkeleydbScyllaDB- …
他有一些成功的实践,例如 EBay 和 Redhat 都把他用在了生产环境.
至于底层的引擎选择: 使用 scylladb 是个不错的选择.
- IBM 曾经对比过这三个技术直接作为底层的引擎. 参考 ScyllaDB as the JanusGraph storage backend vs. Apache Cassandra and HBase .
- 插入节点的时候看 吞吐量.
Scylla35% >HBase;Scylla3倍 >Cassandra - 插入
Edge的时候看 吞吐量 .Scylla160% >HBase;Scylla400% >Cassandra - 查询的基准测试,
Scylladb72%>Cassandra;Scylla150% >HBase
- 插入节点的时候看 吞吐量.
还有一些更有趣的实验,例如:
Zeotap : 200 亿 ID 级别的引擎, 基于 ScyllaDB 和 JanusGraph
3-Implementation By Kv
这个是 使用
kv引擎ScyllaDB的实现, 不支持特别复杂的 图搜索
CREATE TABLE relations
(
from_id text,
relation text,
to_id text,
create_at bigint,
PRIMARY KEY (from_id, relation, to_id)
);
CREATE MATERIALIZED VIEW relations_by_create_at AS
SELECT from_id, relation, create_at, to_id
FROM relations
WHERE from_id IS NOT NULL
AND relation IS NOT NULL
AND create_at IS NOT NULL
AND to_id IS NOT NULL
PRIMARY KEY (from_id, relation, create_at, to_id)
WITH CLUSTERING ORDER BY (create_at DESC);
-- 准备数据
INSERT into relations(from_id, relation, to_id, create_at) VALUES ('u:1', 'create', 'n:1', 10);
INSERT into relations(from_id, relation, to_id, create_at) VALUES ('u:1', 'create', 'n:2', 11);
INSERT into relations(from_id, relation, to_id, create_at) VALUES ('u:1', 'create', 'n:3', 13);下面是一个查询的 demo
-- 查询用户的 u:1 所有关系
SELECT * FROM relations where from_id = 'u:1' ;
-- 查询 某个用户 u:1 创建的所有 笔记
SELECT * FROM relations where from_id = 'u:1' and relation ='create';
-- 查询某个用户 u:1 是否创建了笔记 n:1
SELECT * FROM relations where from_id = 'u:1' and relation = 'create' and to_id = 'n:1';
-- 查询 某个用户 u:1 最近创建的 1 个 note
SELECT * FROM relations_by_create_at where from_id = 'u:1' AND relation='create' AND create_at> 10 AND create_at < 14 ORDER BY create_at DESC limit 1;评估:
- 直接基于
scylladb的性能应该非常的顶 ; - 缺点: 不支持复杂的图查询,因为没有图索引 ;
- 如果有热点数据,可以考虑把
PRIMARY KEY ((from_id, relation), to_id)来优化数据倾斜问题, 可能会好一些 ; - 可以考虑 利用再创建一个视图
(to_id, relation, from_id)就直接支持了 逆向关系的查询,例如被关注,被收藏 ;
对应的 代码已经完整的实现在 github
4-Implementation By Graph
评估:
- 针对上面的简单查询 性能损失不明显, 针对 图特有的复杂查询损失明显,吞吐量大概降低1倍左右
- 图 的边天生 就有 入度 和 出度 的方向概念,所以不存 逆向关系的问题
- 由于 选型的 图引擎不仅仅本身做了一个
Cache, 还支持 联合Es做混合模式的索引,所以功能上远比上面的强大
下面是一个简单的实现: 其实 gremlin 的语法风格应该就是 Groovy, 所以基本上命令行就是 代码实现
准备 schema
graph = JanusGraphFactory.open('conf/janusgraph-inmemory.properties')
mgmt = graph.openManagement()
mgmt.printSchema()
// 1. 边
// 关注边
follow = mgmt.makeEdgeLabel('follow').multiplicity(MULTI).make()
// 收藏边
fav = mgmt.makeEdgeLabel('fav').multiplicity(MULTI).make()
// 点赞边
like=mgmt.makeEdgeLabel('like').multiplicity(MULTI).make()
// 2. 点
userLabel = mgmt.makeVertexLabel('user').make()
noteLabel = mgmt.makeVertexLabel('note').make()
// 3. 属性
// 创建时间
createAt = mgmt.makePropertyKey('createAt').dataType(Long.class).cardinality(Cardinality.SINGLE).make()
// userId
userId = mgmt.makePropertyKey('userId').dataType(String.class).cardinality(Cardinality.SINGLE).make()
// noteId
noteId = mgmt.makePropertyKey('noteId').dataType(String.class).cardinality(Cardinality.SINGLE).make()
// 4. 定义约束, userId 的唯一性 和 noteId 的唯一性
mgmt.buildIndex('byUserIdUnique', Vertex.class).addKey(userId).unique().indexOnly(userLabel).buildCompositeIndex()
mgmt.buildIndex('byNoteIdUnique', Vertex.class).addKey(noteId).unique().indexOnly(noteLabel).buildCompositeIndex()
mgmt.commit()添加数据
// 1. 增加用户
u1 = graph.addVertex(T.label, 'user', 'userId', 'u1')
u2 = graph.addVertex(T.label, 'user', 'userId', 'u2')
u3 = graph.addVertex(T.label, 'user', 'userId', 'u3')
u4 = graph.addVertex(T.label, 'user', 'userId', 'u4')
g = graph.traversal() // 获取一个新的图遍历对象
users = g.V().hasLabel('user').valueMap('userId').toList() // 获取所有 "user" 顶点的 "userId" 属性
// 2. 用户关注用户
u1.addEdge('follow', u2)
u1.addEdge('follow', u3)
u2.addEdge('follow', u4)
g = graph.traversal() // 获取一个新的图遍历对象
g.V().has('user', 'userId', 'u1').out('follow').values('userId').toList()
// 3. 增加笔记
n1 = graph.addVertex(T.label, 'note', 'noteId', 'n1');
n2 = graph.addVertex(T.label, 'note', 'noteId', 'n2');
n3 = graph.addVertex(T.label, 'note', 'noteId', 'n3');
n4 = graph.addVertex(T.label, 'note', 'noteId', 'n4');
// 4. 增加收藏关系
//
u1.addEdge('fav', n1);
u2.addEdge('fav', n1);
u2.addEdge('fav', n2);
u2.addEdge('fav', n3);
u3.addEdge('fav', n3);
u3.addEdge('fav', n4);
graph.tx().commit();简单的2个查询.
// 1. 深度查询
// 思路: 从 u1 出发,找到 u1 关注的人和 二度关注的人 然后 union 起来
g.V().has('user', 'userId', 'u1').union(out('follow'), out('follow').out('follow')).dedup().values('userId').toList()
// 2. 基于 用户的关注关系 给 u1 推荐笔记
// 思路:
// 1. 找到用户关注的人
// 2. 查询这些人收藏的笔记
g.V().has('user', 'userId', 'u1').out('follow').out('fav').toList()
Refer
- 小红书 REDtao: 小红书万亿的社交网络关系
- 字节 ByteGraph: 字节跳动的万亿级 图引擎设计
- Zen : Pinterest Graph Storage Service 基于
HBase